Warning:
JavaScript is turned OFF. None of the links on this page will work until it is reactivated.
If you need help turning JavaScript On, click here.
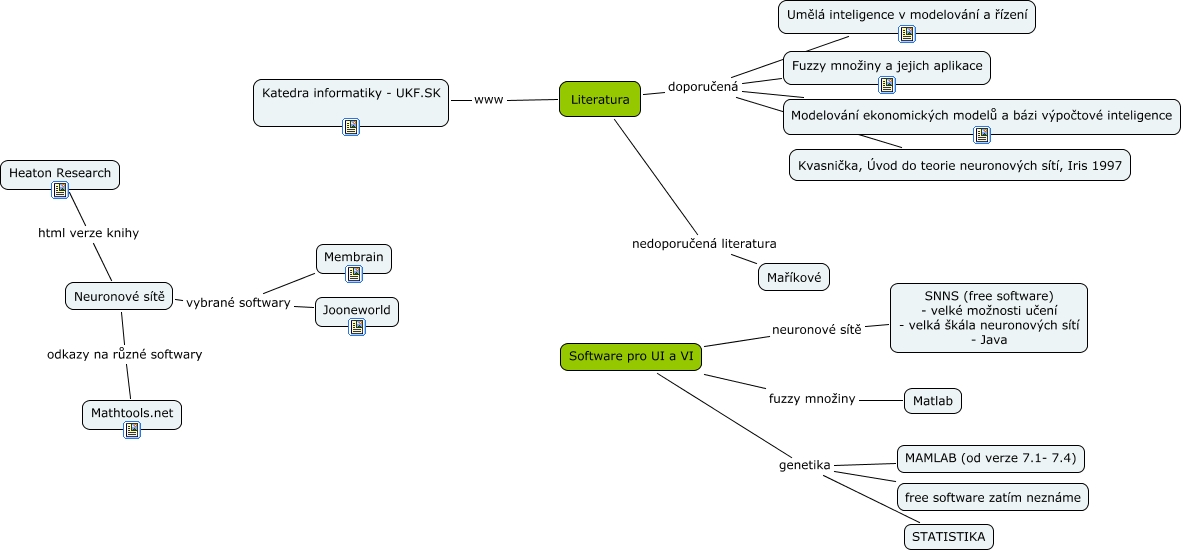
Tato Cmapa, vytvořená pomocí CmapTools, obsahuje informaci související s: Software a literatura pro umělou v výpočetní inteligenci, Software pro UI a VI neuronové sítě SNNS (free software) - velké možnosti učení - velká škála neuronových sítí - Java, Neuronové sítě odkazy na různé softwary Mathtools.net, Literatura doporučená Umělá inteligence v modelování a řízení, Literatura doporučená Kvasnička, Úvod do teorie neuronových sítí, Iris 1997, Literatura doporučená Fuzzy množiny a jejich aplikace, Software pro UI a VI genetika free software zatím neznáme, Software pro UI a VI genetika STATISTIKA, Software pro UI a VI genetika MAMLAB (od verze 7.1- 7.4), Neuronové sítě html verze knihy Heaton Research, Neuronové sítě vybrané softwary Membrain, Literatura www Katedra informatiky - UKF.SK, Literatura doporučená Modelování ekonomických modelů a bázi výpočtové inteligence, Software pro UI a VI fuzzy množiny Matlab, Literatura nedoporučená literatura Maříkové, Neuronové sítě vybrané softwary Jooneworld