Warning:
JavaScript is turned OFF. None of the links on this page will work until it is reactivated.
If you need help turning JavaScript On, click here.
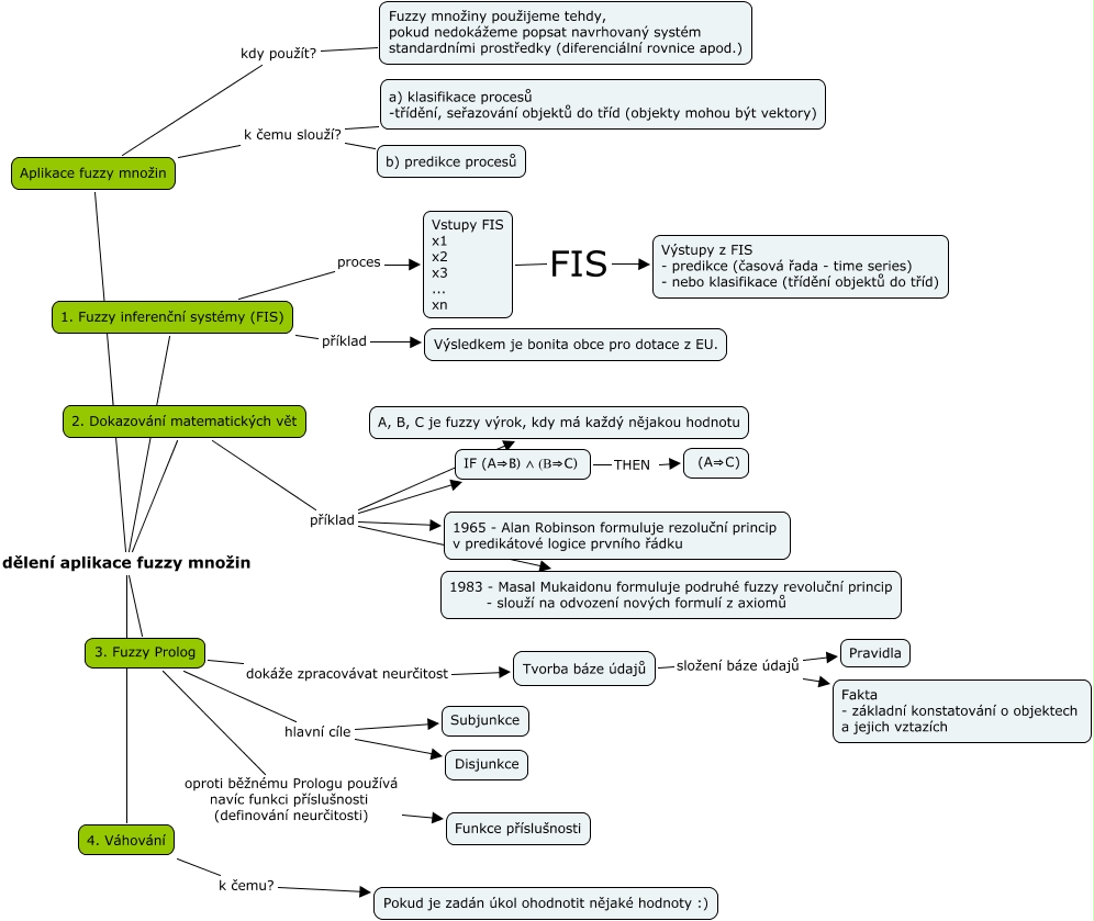
Tato Cmapa, vytvořená pomocí CmapTools, obsahuje informaci související s: Aplikace_fuzzy_mnozin, Aplikace fuzzy množin dělení aplikace fuzzy množin 3. Fuzzy Prolog, Tvorba báze údajů složení báze údajů Pravidla, 4. Váhování k čemu? Pokud je zadán úkol ohodnotit nějaké hodnoty :), Aplikace fuzzy množin kdy použít? Fuzzy množiny použijeme tehdy, pokud nedokážeme popsat navrhovaný systém standardními prostředky (diferenciální rovnice apod.), Aplikace fuzzy množin dělení aplikace fuzzy množin 1. Fuzzy inferenční systémy (FIS), Vstupy FIS x1 x2 x3 ... xn FIS Výstupy z FIS - predikce (časová řada - time series) - nebo klasifikace (třídění objektů do tříd), 2. Dokazování matematických vět příklad IF (A⇒B) ∧ (B⇒C), Tvorba báze údajů složení báze údajů Fakta - základní konstatování o objektech a jejich vztazích, 3. Fuzzy Prolog dokáže zpracovávat neurčitost Tvorba báze údajů, 1. Fuzzy inferenční systémy (FIS) proces Vstupy FIS x1 x2 x3 ... xn, 3. Fuzzy Prolog oproti běžnému Prologu používá navíc funkci příslušnosti (definování neurčitosti) Funkce příslušnosti, IF (A⇒B) ∧ (B⇒C) THEN (A⇒C), 2. Dokazování matematických vět příklad 1983 - Masal Mukaidonu formuluje podruhé fuzzy revoluční princip - slouží na odvození nových formulí z axiomů, 2. Dokazování matematických vět příklad A, B, C je fuzzy výrok, kdy má každý nějakou hodnotu, Aplikace fuzzy množin k čemu slouží? b) predikce procesů, Aplikace fuzzy množin dělení aplikace fuzzy množin 4. Váhování, 3. Fuzzy Prolog hlavní cíle Subjunkce, 3. Fuzzy Prolog hlavní cíle Disjunkce, 1. Fuzzy inferenční systémy (FIS) příklad Výsledkem je bonita obce pro dotace z EU., Aplikace fuzzy množin dělení aplikace fuzzy množin 2. Dokazování matematických vět