Warning:
JavaScript is turned OFF. None of the links on this page will work until it is reactivated.
If you need help turning JavaScript On, click here.
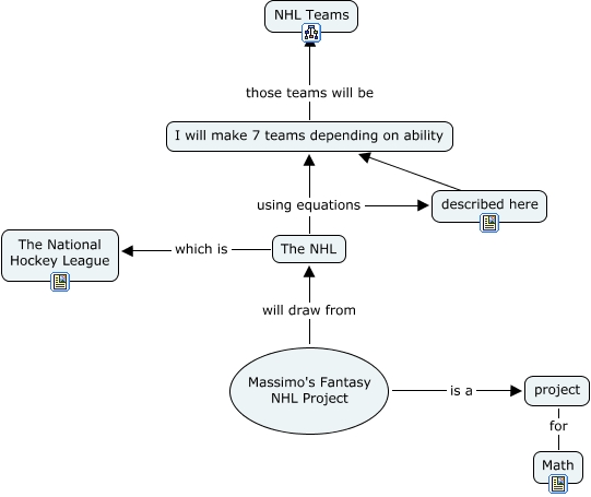
This Concept Map, created with IHMC CmapTools, has information related to: Massimo's Fantasy NHL Project, The NHL which is The National Hockey League, The NHL using equations described here, Massimo's Fantasy NHL Project is a project, I will make 7 teams depending on ability those teams will be NHL Teams, described here ???? I will make 7 teams depending on ability, The NHL using equations I will make 7 teams depending on ability, Massimo's Fantasy NHL Project will draw from The NHL, project for Math