Warning:
JavaScript is turned OFF. None of the links on this page will work until it is reactivated.
If you need help turning JavaScript On, click here.
The Concept Map you are trying to access has information related to:
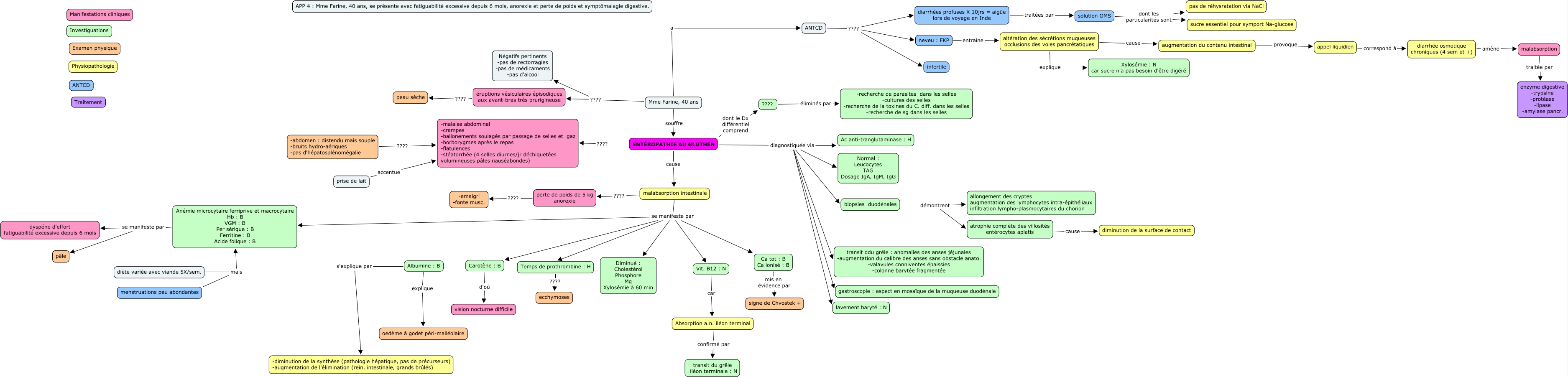
App 4 aller2, malabsorption intestinale ???? perte de poids de 5 kg anorexie, ENTÉROPATHIE AU GLUTHEN cause malabsorption intestinale, biopsies duodénales démontrent atrophie complète des villosités entérocytes aplatis, Ca tot : B Ca ionisé : B mis en évidence par signe de Chvostek +, malabsorption traitée par enzyme digestive -trypsine -protéase -lipase -amylase pancr., Vit. B12 : N car Absorption a.n. iléon terminal, Temps de prothrombine : H ???? ecchymoses, solution OMS dont les particularités sont pas de réhysratation via NaCl, diarrhée osmotique chroniques (4 sem et +) amène malabsorption, Albumine : B s'explique par -diminution de la synthèse (pathologie hépatique, pas de précurseurs) -augmentation de l'élimination (rein, intestinale, grands brûlés)