Warning:
JavaScript is turned OFF. None of the links on this page will work until it is reactivated.
If you need help turning JavaScript On, click here.
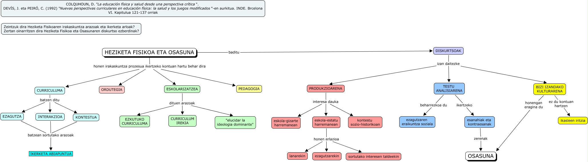
Este mapa conceptual tiene información relacionada a: endika3, HEZIKETA FISIKOA ETA OSASUNA honen irakaskuntza prozesua ikertzeko kontuan hartu behar dira PEDAGOGIA, KONTESTUA batzean sortutako arazoak IKERKETA ABIAPUNTUA, eskola-estatu harremanean honen erlazioa sortutako interesen taldeekin, CURRICULUMA batzen ditu KONTESTUA, eskola-estatu harremanean honen erlazioa lanarekin, DISKURTSOAK izan daitezke TESTU ANALISIARENA, INTERAKZIOA batzean sortutako arazoak IKERKETA ABIAPUNTUA, ESKOLARIZATZEA dituen arazoak EZKUTUKO CURRICULUMA, EZAGUTZA batzean sortutako arazoak IKERKETA ABIAPUNTUA, CURRICULUMA batzen ditu EZAGUTZA