Warning:
JavaScript is turned OFF. None of the links on this page will work until it is reactivated.
If you need help turning JavaScript On, click here.
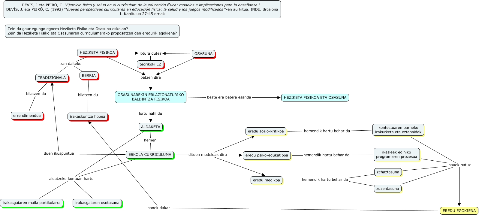
Este mapa conceptual tiene información relacionada a: endika1, HEZIKETA FISIKOA batzen dira OSASUNAREKIN ERLAZIONATURIKO BALDINTZA FISIKOA, eredu medikoa hemendik hartu behar da zehaztasuna, HEZIKETA FISIKOA izan daiteke BERRIA, OSASUNAREKIN ERLAZIONATURIKO BALDINTZA FISIKOA beste era batera esanda HEZIKETA FISIKOA ETA OSASUNA, EREDU EGOKIENA honek dakar irakaskuntza hobea, ESKOLA CURRICULUMA aldatzeko kontuan hartu irakasgaiaren maila partikularra, ALDAKETA aldatzeko kontuan hartu irakasgaiaren maila partikularra, eredu psiko-edukatiboa hemendik hartu behar da ikasleek eginiko programaren prozesua, zehaztasuna hauek batuz EREDU EGOKIENA, eredu sozio-kritikoa hemendik hartu behar da kontestuaren barneko irakurketa eta eztabaidak