Warning:
JavaScript is turned OFF. None of the links on this page will work until it is reactivated.
If you need help turning JavaScript On, click here.
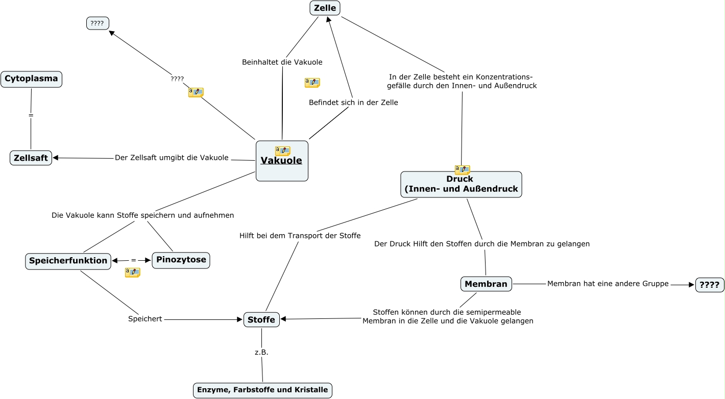
This Concept Map, created with IHMC CmapTools, has information related to: Vakuole, Druck (Innen- und Außendruck Hilft bei dem Transport der Stoffe Stoffe, Zelle Beinhaltet die Vakuole Vakuole, Zelle Beinhaltet die Vakuole Vakuole, Zelle Beinhaltet die Vakuole Vakuole, Vakuole ???? ????, Zelle Beinhaltet die Vakuole Vakuole, Stoffe z.B. Enzyme, Farbstoffe und Kristalle, Vakuole Die Vakuole kann Stoffe speichern und aufnehmen Pinozytose, Speicherfunktion Speichert Stoffe, Membran Membran hat eine andere Gruppe ????, Druck (Innen- und Außendruck Der Druck Hilft den Stoffen durch die Membran zu gelangen Membran, Vakuole Die Vakuole kann Stoffe speichern und aufnehmen Speicherfunktion, Zelle In der Zelle besteht ein Konzentrations- gefälle durch den Innen- und Außendruck Druck (Innen- und Außendruck, Membran Stoffen können durch die semipermeable Membran in die Zelle und die Vakuole gelangen Stoffe, Vakuole Befindet sich in der Zelle Zelle, Cytoplasma = Zellsaft, Pinozytose = Speicherfunktion, Vakuole Der Zellsaft umgibt die Vakuole Zellsaft