Warning:
JavaScript is turned OFF. None of the links on this page will work until it is reactivated.
If you need help turning JavaScript On, click here.
The Concept Map you are trying to access has information related to:
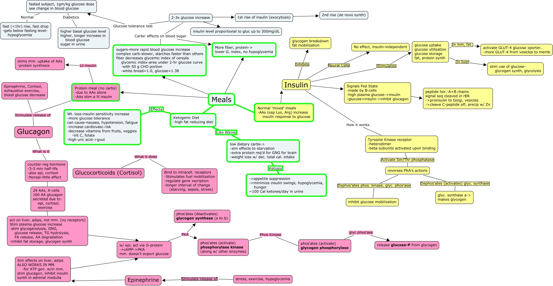
Glucagon vs. Insulin, Meals ???? Ketogenic Diet -high fat reducing diet, 2-3x glucose increase ???? insulin level proportional to gluc up to 300mg/dL, 29 AAs, A-cells 160 AA glucagon secreted due to: epi, cortisol, exercise ???? act on liver, adips, not mm. (no receptors) Stim plasma glucose increase -stim glycogenolysis, GNG, glucose release, TG hydrolysis, FA release, AA degradation -inhibit fat storage, glycogen synth, Ketogenic Diet -high fat reducing diet Effects Wt. loss-insulin sensitivity increase -more glucose tolerance can cause-nausea, hypotension, fatigue -increase cardiovasc.risk -decrease vitamins from fruits, veggies -Vit C, folate -high uric acid->gout, Meals ???? Protein meal (no carbs) -due to AAs alone -AAs stim a lil insulin, Tyrosine Kinase receptor -heterodimer -beta-subunits activated upon binding Activate Ser/Thr phosphatase reverses PKA's actions, phos'ates (activate) glycogen phosphorylase glyc phos'ase release glucose-P from glycogen, Insulin Neural Cells No effect, insulin-independent, Insulin Stimulates glucose uptake glucose utilization glucose storage fat, protein synth, counter-reg hormone -3-5 min half-life -also epi, cortisol -Norepi-little effect ???? 29 AAs, A-cells 160 AA glucagon secreted due to: epi, cortisol, exercise