Warning:
JavaScript is turned OFF. None of the links on this page will work until it is reactivated.
If you need help turning JavaScript On, click here.
The Concept Map you are trying to access has information related to:
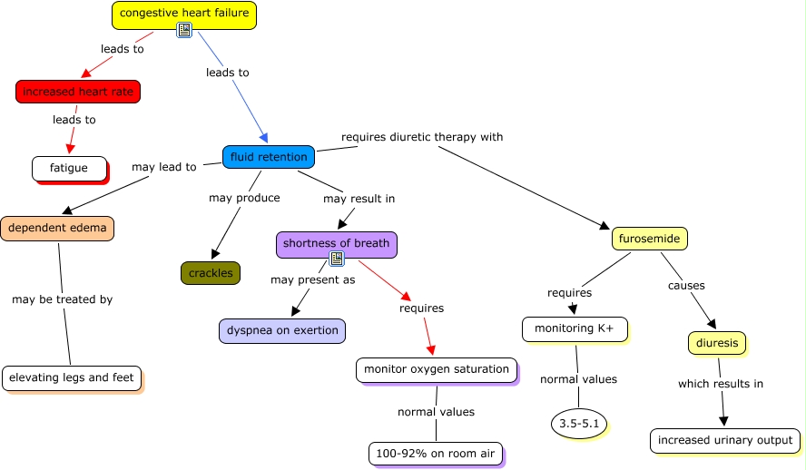
CHF Map-Yoost, congestive heart failure leads to increased heart rate, fluid retention may result in shortness of breath, monitoring K+ normal values 3.5-5.1, diuresis which results in increased urinary output, monitor oxygen saturation normal values 100-92% on room air, shortness of breath may present as dyspnea on exertion, shortness of breath requires monitor oxygen saturation, furosemide causes diuresis, congestive heart failure leads to fluid retention, fluid retention may lead to dependent edema