Warning:
JavaScript is turned OFF. None of the links on this page will work until it is reactivated.
If you need help turning JavaScript On, click here.
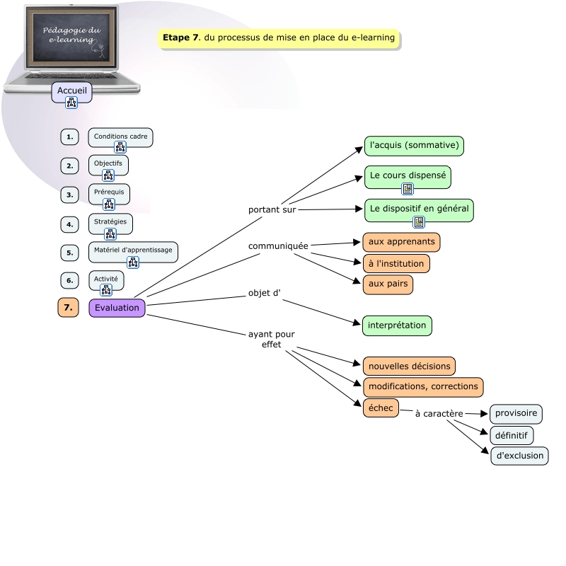
The Concept Map you are trying to access has information related to:
Evaluation, Evaluation communiquée aux pairs, Evaluation portant sur Le cours dispensé, Evaluation portant sur Le dispositif en général, échec à caractère provisoire, Evaluation ayant pour effet nouvelles décisions, Evaluation communiquée aux apprenants, échec à caractère d'exclusion, Evaluation communiquée à l'institution, Evaluation portant sur l'acquis (sommative), échec à caractère définitif