Warning:
JavaScript is turned OFF. None of the links on this page will work until it is reactivated.
If you need help turning JavaScript On, click here.
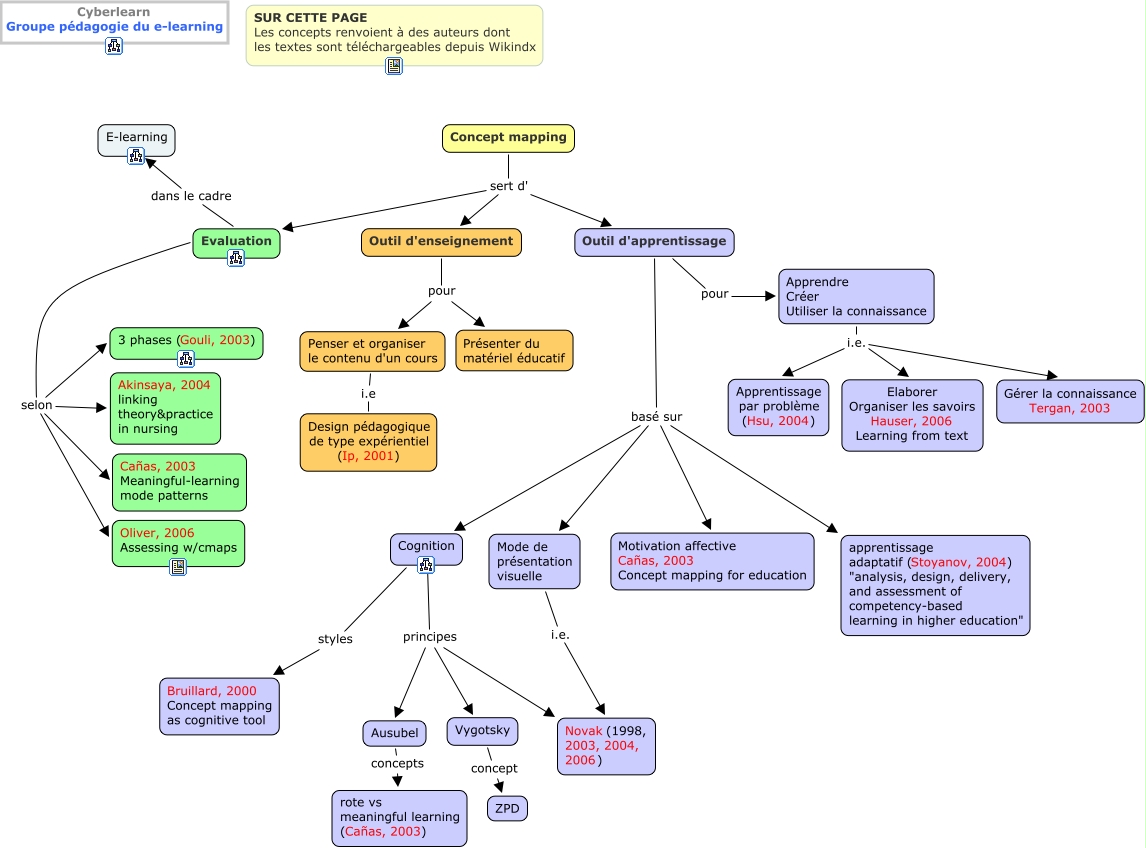
The Concept Map you are trying to access has information related to:
concept_mapping, Outil d'apprentissage basé sur Motivation affective Cañas, 2003 Concept mapping for education, Outil d'apprentissage basé sur Mode de présentation visuelle, Ausubel concepts rote vs meaningful learning (Cañas, 2003), Mode de présentation visuelle i.e. Novak (1998, 2003, 2004, 2006), Evaluation dans le cadre E-learning, Evaluation selon 3 phases (Gouli, 2003), Concept mapping sert d' Outil d'enseignement, Apprendre Créer Utiliser la connaissance i.e. Elaborer Organiser les savoirs Hauser, 2006 Learning from text, Evaluation selon Akinsaya, 2004 linking theory&practice in nursing, Outil d'apprentissage pour Apprendre Créer Utiliser la connaissance