Warning:
JavaScript is turned OFF. None of the links on this page will work until it is reactivated.
If you need help turning JavaScript On, click here.
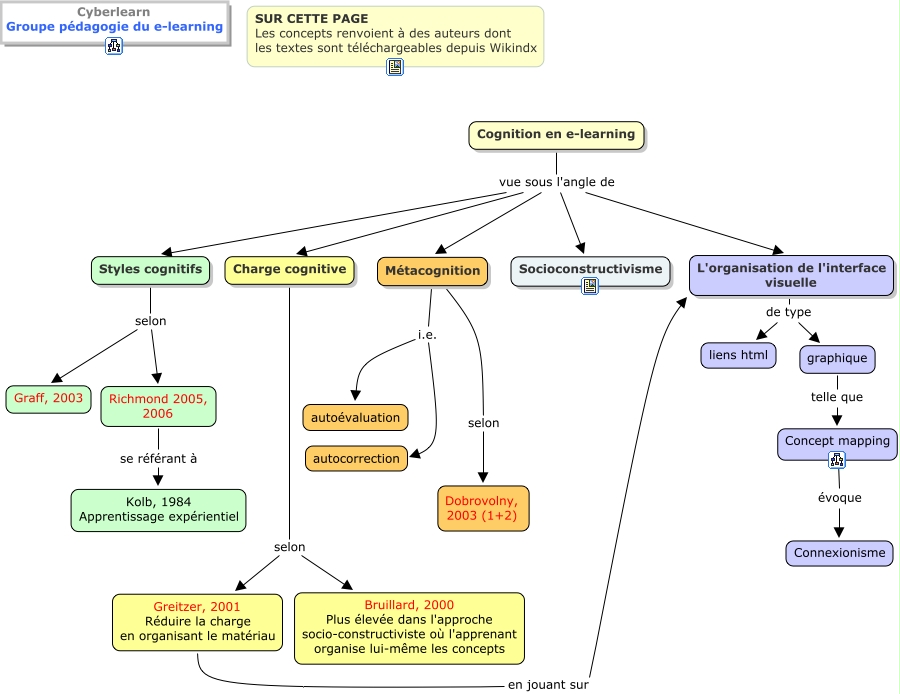
The Concept Map you are trying to access has information related to:
cognition_principes, L'organisation de l'interface visuelle de type graphique, Cognition en e-learning vue sous l'angle de Charge cognitive, graphique telle que Concept mapping, Charge cognitive selon Greitzer, 2001 Réduire la charge en organisant le matériau, Cognition en e-learning vue sous l'angle de L'organisation de l'interface visuelle, Cognition en e-learning vue sous l'angle de Styles cognitifs, L'organisation de l'interface visuelle de type liens html, Charge cognitive selon Bruillard, 2000 Plus élevée dans l'approche socio-constructiviste où l'apprenant organise lui-même les concepts, Cognition en e-learning vue sous l'angle de Socioconstructivisme, Greitzer, 2001 Réduire la charge en organisant le matériau en jouant sur L'organisation de l'interface visuelle