Warning:
JavaScript is turned OFF. None of the links on this page will work until it is reactivated.
If you need help turning JavaScript On, click here.
The Concept Map you are trying to access has information related to:
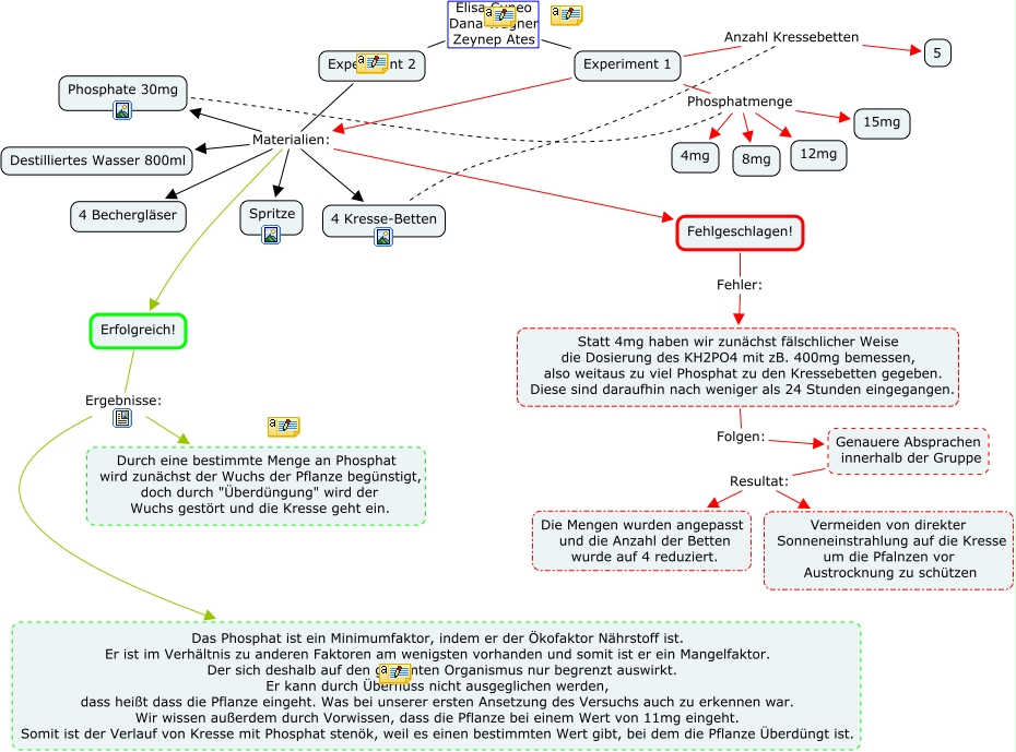
Elisa und Co, Experiment 2 Materialien: Spritze, Genauere Absprachen innerhalb der Gruppe Resultat: Die Mengen wurden angepasst und die Anzahl der Betten wurde auf 4 reduziert., Experiment 1 Phosphatmenge 15mg, Experiment 2 Materialien: Erfolgreich!, Experiment 2 Materialien: Phosphate 30mg, Erfolgreich! Ergebnisse: Durch eine bestimmte Menge an Phosphat wird zunächst der Wuchs der Pflanze begünstigt, doch durch "Überdüngung" wird der Wuchs gestört und die Kresse geht ein., Experiment 2 Materialien: Fehlgeschlagen!, Experiment 2 Materialien: Destilliertes Wasser 800ml, Erfolgreich! Ergebnisse: Das Phosphat ist ein Minimumfaktor, indem er der Ökofaktor Nährstoff ist. Er ist im Verhältnis zu anderen Faktoren am wenigsten vorhanden und somit ist er ein Mangelfaktor. Der sich deshalb auf den gesamten Organismus nur begrenzt auswirkt. Er kann durch Überfluss nicht ausgeglichen werden, dass heißt dass die Pflanze eingeht. Was bei unserer ersten Ansetzung des Versuchs auch zu erkennen war. Wir wissen außerdem durch Vorwissen, dass die Pflanze bei einem Wert von 11mg eingeht. Somit ist der Verlauf von Kresse mit Phosphat stenök, weil es einen bestimmten Wert gibt, bei dem die Pflanze Überdüngt ist., Experiment 2 Materialien: 4 Kresse-Betten