Warning:
JavaScript is turned OFF. None of the links on this page will work until it is reactivated.
If you need help turning JavaScript On, click here.
The Concept Map you are trying to access has information related to:
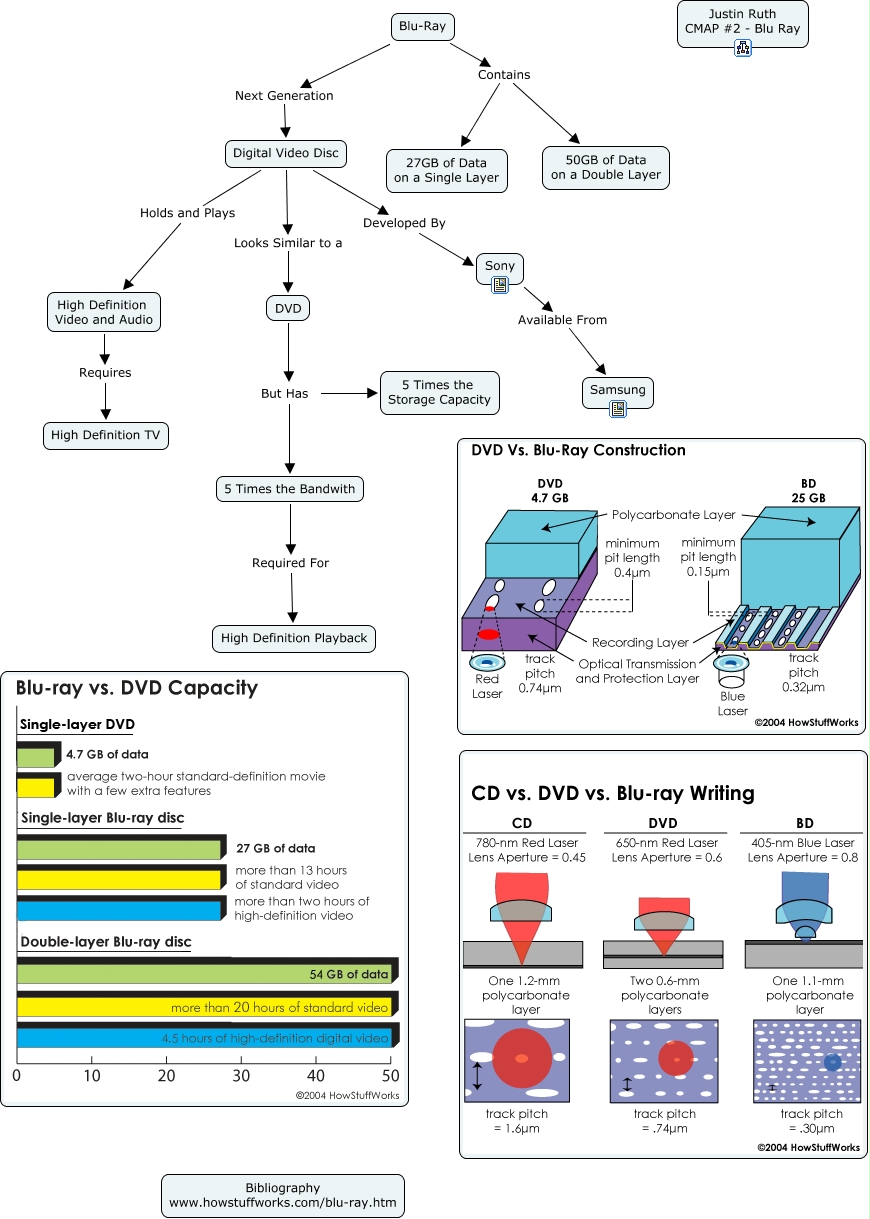
Tech Cmap, Blu-Ray Contains 27GB of Data on a Single Layer, 5 Times the Bandwith Required For High Definition Playback, Blu-Ray Contains 50GB of Data on a Double Layer, Digital Video Disc Holds and Plays High Definition Video and Audio, Digital Video Disc Developed By Sony, DVD But Has 5 Times the Storage Capacity, Blu-Ray Next Generation Digital Video Disc, Digital Video Disc Looks Similar to a DVD, DVD But Has 5 Times the Bandwith, Sony Available From Samsung