Warning:
JavaScript is turned OFF. None of the links on this page will work until it is reactivated.
If you need help turning JavaScript On, click here.
The Concept Map you are trying to access has information related to:
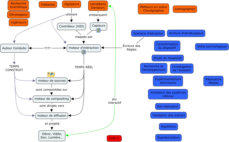
chaîne d'expertise, moteur d'intéraction TEMPS RÉEL moteur de sources, régisseurs utilisent moteur d'intéraction, comédiens Danseurs embarquent Capteurs, moteur d'intéraction TEMPS RÉEL moteur de diffusion, Scénario Intéraction Écriture des Régles moteur d'intéraction, Auteur Conduite TEMPS CONSTRUIT moteur de sources, régisseurs utilisent Auteur Conduite, Contrôleur (HID) mappés par moteur d'intéraction, Auteur Conduite TEMPS CONSTRUIT moteur de compositing, Auteur Conduite TEMPS CONSTRUIT moteur de diffusion