Warning:
JavaScript is turned OFF. None of the links on this page will work until it is reactivated.
If you need help turning JavaScript On, click here.
The Concept Map you are trying to access has information related to:
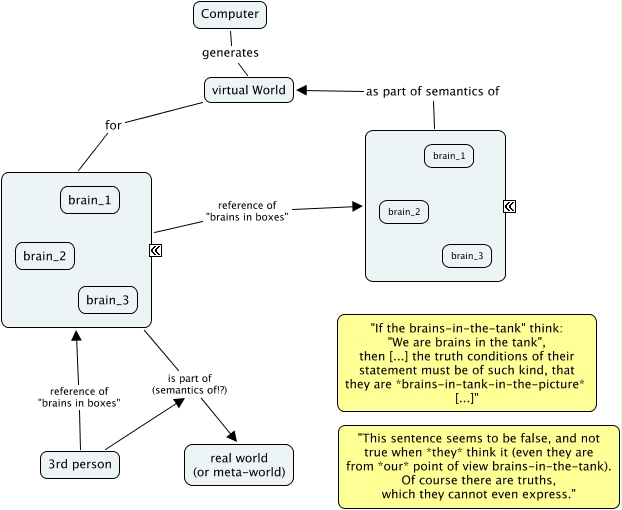
putnam-brains_in_tanks, ???? reference of "brains in boxes" ????, ???? as part of semantics of virtual World, Computer generates virtual World, 3rd person reference of "brains in boxes" ????, ???? is part of (semantics of!?) real world (or meta-world), virtual World for ????, 3rd person is part of (semantics of!?) real world (or meta-world)