Warning:
JavaScript is turned OFF. None of the links on this page will work until it is reactivated.
If you need help turning JavaScript On, click here.
The Concept Map you are trying to access has information related to:
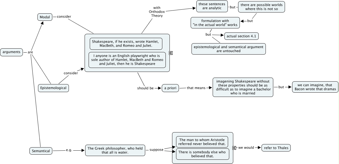
zemach_2, these sentences are analytic but there are possible worlds where this is not so, imagening Shakespeare without these properties should be as difficult as to imagine a bachelor who is married but we can imagine, that Bacon wrote that dramas, arguments are Epistemological, there are possible worlds where this is not so but formulation with "in the actual world" works, formulation with "in the actual world" works but epistemological and semantical argument are untouched, ???? should be a priori, formulation with "in the actual world" works but actual section 4.1, Semantical e.g. The Greek philosopher, who held that all is water., The Greek philosopher, who held that all is water. suppose The man to whom Aristotle referred never believed that., ???? we would refer to Thales