Warning:
JavaScript is turned OFF. None of the links on this page will work until it is reactivated.
If you need help turning JavaScript On, click here.
The Concept Map you are trying to access has information related to:
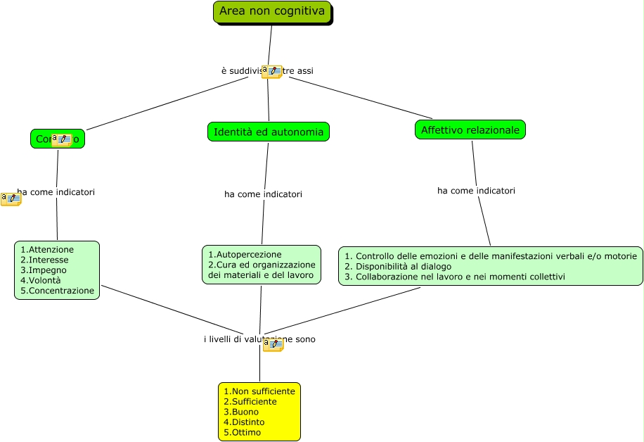
area non cognitiva, 1. Controllo delle emozioni e delle manifestazioni verbali e/o motorie 2. Disponibilità al dialogo 3. Collaborazione nel lavoro e nei momenti collettivi i livelli di valutazione sono 1.Non sufficiente 2.Sufficiente 3.Buono 4.Distinto 5.Ottimo, Affettivo relazionale ha come indicatori 1. Controllo delle emozioni e delle manifestazioni verbali e/o motorie 2. Disponibilità al dialogo 3. Collaborazione nel lavoro e nei momenti collettivi, Area non cognitiva è suddivisa in tre assi Affettivo relazionale, Area non cognitiva è suddivisa in tre assi Conativo, 1.Autopercezione 2.Cura ed organizzazione dei materiali e del lavoro i livelli di valutazione sono 1.Non sufficiente 2.Sufficiente 3.Buono 4.Distinto 5.Ottimo, 1.Attenzione 2.Interesse 3.Impegno 4.Volontà 5.Concentrazione i livelli di valutazione sono 1.Non sufficiente 2.Sufficiente 3.Buono 4.Distinto 5.Ottimo, Area non cognitiva è suddivisa in tre assi Identità ed autonomia, Conativo ha come indicatori 1.Attenzione 2.Interesse 3.Impegno 4.Volontà 5.Concentrazione, Identità ed autonomia ha come indicatori 1.Autopercezione 2.Cura ed organizzazione dei materiali e del lavoro