Warning:
JavaScript is turned OFF. None of the links on this page will work until it is reactivated.
If you need help turning JavaScript On, click here.
The Concept Map you are trying to access has information related to:
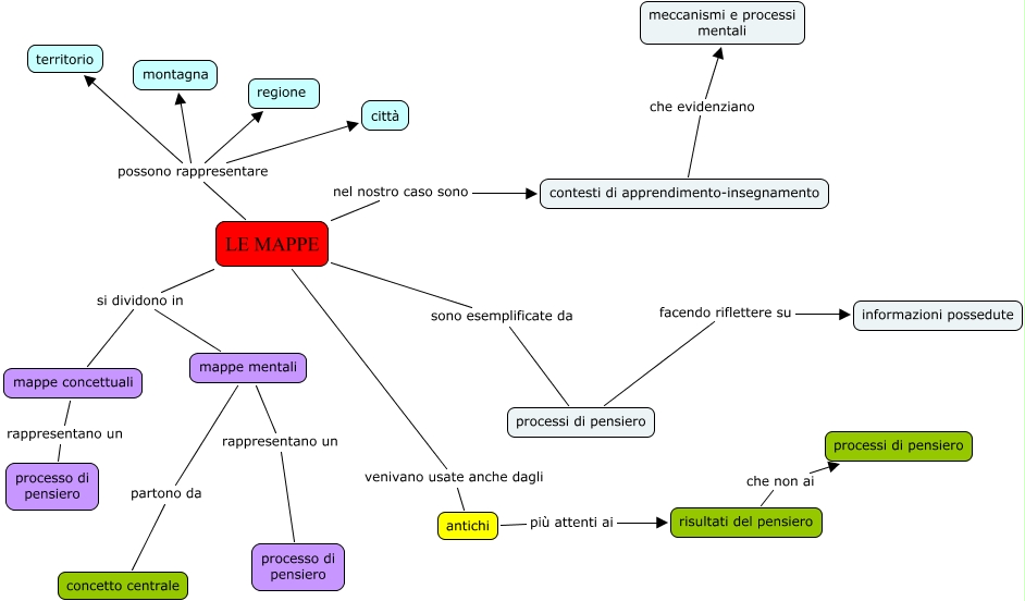
da finire lab 050406 mappa, processi di pensiero facendo riflettere su informazioni possedute, LE MAPPE sono esemplificate da processi di pensiero, antichi più attenti ai risultati del pensiero, LE MAPPE si dividono in mappe mentali, LE MAPPE venivano usate anche dagli antichi, mappe mentali rappresentano un processo di pensiero, contesti di apprendimento-insegnamento che evidenziano meccanismi e processi mentali, LE MAPPE si dividono in mappe concettuali, LE MAPPE possono rappresentare città, LE MAPPE possono rappresentare regione