Warning:
JavaScript is turned OFF. None of the links on this page will work until it is reactivated.
If you need help turning JavaScript On, click here.
The Concept Map you are trying to access has information related to:
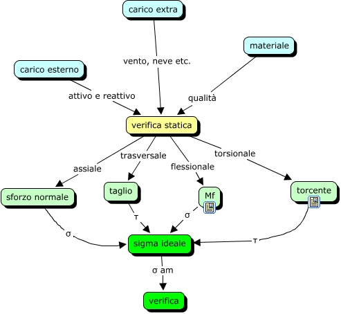
verifica statica, verifica statica assiale sforzo normale, sigma ideale σ am verifica, taglio τ sigma ideale, verifica statica flessionale Mf, materiale qualità verifica statica, carico extra vento, neve etc. verifica statica, sforzo normale σ sigma ideale, torcente τ sigma ideale, verifica statica torsionale torcente, verifica statica trasversale taglio