Dokeos, AMBIENTI
i BEST: i "best" sono BSCW, AMBIENTI
i BEST: i "best" sono EUN-Community, AMBIENTI
i BEST: i "best" sono Synergeia, LABORATORI
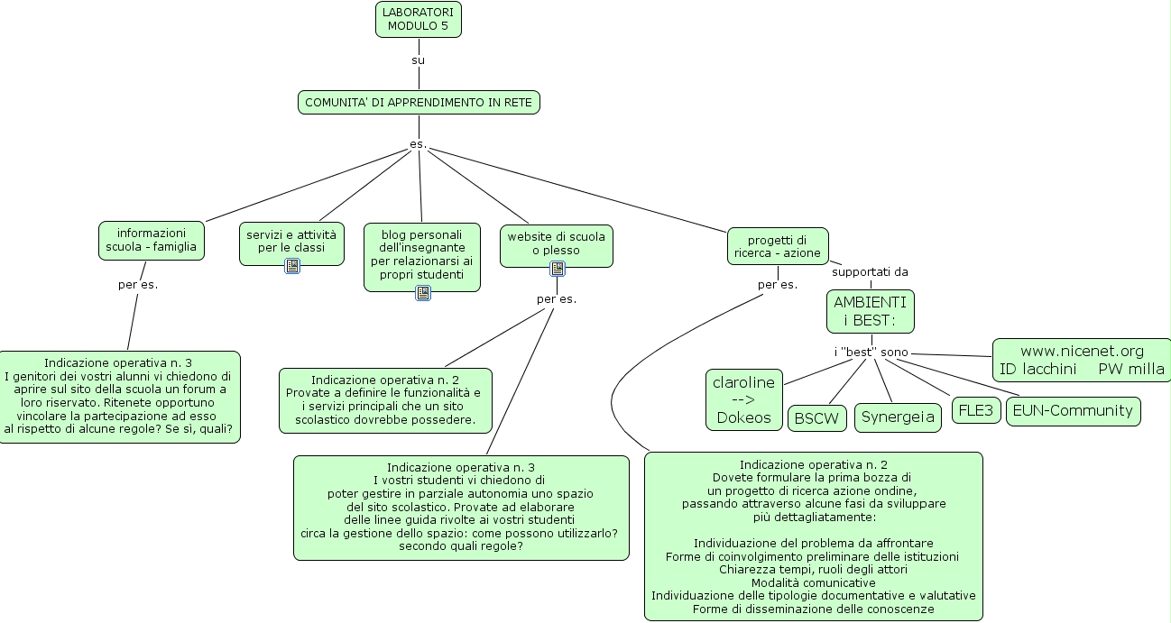
MODULO 5 su COMUNITA' DI APPRENDIMENTO IN RETE, progetti di
ricerca - azione per es. Indicazione operativa n. 2
Dovete formulare la prima bozza di
un progetto di ricerca azione ondine,
passando attraverso alcune fasi da sviluppare
pi� dettagliatamente:
Individuazione del problema da affrontare
Forme di coinvolgimento preliminare delle istituzioni
Chiarezza tempi, ruoli degli attori
Modalit� comunicative
Individuazione delle tipologie documentative e valutative
Forme di disseminazione delle conoscenze">
The Concept Map you are trying to access has information related to:
progetti di
ricerca - azione supportati da AMBIENTI
i BEST:, COMUNITA' DI APPRENDIMENTO IN RETE es. website di scuola
o plesso, COMUNITA' DI APPRENDIMENTO IN RETE es. progetti di
ricerca - azione, COMUNITA' DI APPRENDIMENTO IN RETE es. blog personali
dell'insegnante
per relazionarsi ai
propri studenti, COMUNITA' DI APPRENDIMENTO IN RETE es. informazioni
scuola - famiglia, COMUNITA' DI APPRENDIMENTO IN RETE es. servizi e attivit�
per le classi, website di scuola
o plesso per es. Indicazione operativa n. 3
I vostri studenti vi chiedono di
poter gestire in parziale autonomia uno spazio
del sito scolastico. Provate ad elaborare
delle linee guida rivolte ai vostri studenti
circa la gestione dello spazio: come possono utilizzarlo?
secondo quali regole?, website di scuola
o plesso per es. Indicazione operativa n. 2
Provate a definire le funzionalit� e
i servizi principali che un sito
scolastico dovrebbe possedere., informazioni
scuola - famiglia per es. Indicazione operativa n. 3
I genitori dei vostri alunni vi chiedono di
aprire sul sito della scuola un forum a
loro riservato. Ritenete opportuno
vincolare la partecipazione ad esso
al rispetto di alcune regole? Se s�, quali?, AMBIENTI
i BEST: i "best" sono FLE3, AMBIENTI
i BEST: i "best" sono www.nicenet.org
ID lacchini PW milla, AMBIENTI
i BEST: i "best" sono claroline
-->
Dokeos, AMBIENTI
i BEST: i "best" sono BSCW, AMBIENTI
i BEST: i "best" sono EUN-Community, AMBIENTI
i BEST: i "best" sono Synergeia, LABORATORI
MODULO 5 su COMUNITA' DI APPRENDIMENTO IN RETE, progetti di
ricerca - azione per es. Indicazione operativa n. 2
Dovete formulare la prima bozza di
un progetto di ricerca azione ondine,
passando attraverso alcune fasi da sviluppare
pi� dettagliatamente:
Individuazione del problema da affrontare
Forme di coinvolgimento preliminare delle istituzioni
Chiarezza tempi, ruoli degli attori
Modalit� comunicative
Individuazione delle tipologie documentative e valutative
Forme di disseminazione delle conoscenze