Warning:
JavaScript is turned OFF. None of the links on this page will work until it is reactivated.
If you need help turning JavaScript On, click here.
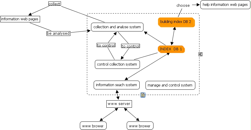
The Concept Map you are trying to access has information related to:
seach, control collection system INDEX DB 1 collection and analyse system, collection and analyse system to control control collection system, information web pages be analysed collection and analyse system, buliding index DB 2 INDEX DB 1 collection and analyse system, www brower www server information seach system, information seach system INDEX DB 1 collection and analyse system, control collection system to control collection and analyse system, information web pages be analysed collection and analyse system, collection and analyse system collect information web pages, www brower www server www brower