Warning:
JavaScript is turned OFF. None of the links on this page will work until it is reactivated.
If you need help turning JavaScript On, click here.
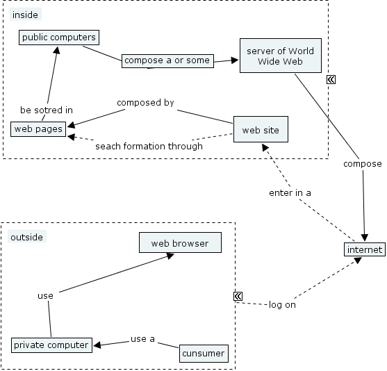
The Concept Map you are trying to access has information related to:
concept, web site composed by web pages, internet enter in a web site, private computer use web browser, cunsumer use a private computer, public computers server of World Wide Web, visitor log on internet, web pages be sotred in public computers, server of World Wide Web compose internet, internet enter in a web site, web site seach formation through web pages