Warning:
JavaScript is turned OFF. None of the links on this page will work until it is reactivated.
If you need help turning JavaScript On, click here.
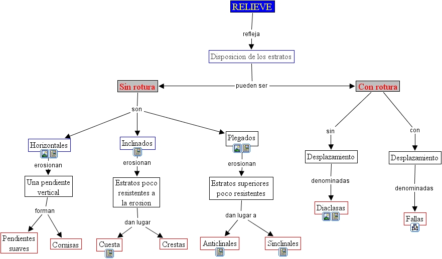
The Concept Map you are trying to access has information related to:
estructural, Desplazamiento denominadas Diaclasas, RELIEVE refleja Disposicion de los estratos, Una pendiente vertical forman Cornisas, Disposicion de los estratos pueden ser Con rotura, Estratos superiores poco resistentes dan lugar a Anticlinales, Desplazamiento denominadas Fallas, Disposicion de los estratos pueden ser Sin rotura, Una pendiente vertical forman Pendientes suaves, Sin rotura son Inclinados, Plegados erosionan Estratos superiores poco resistentes