Warning:
JavaScript is turned OFF. None of the links on this page will work until it is reactivated.
If you need help turning JavaScript On, click here.
The Concept Map you are trying to access has information related to:
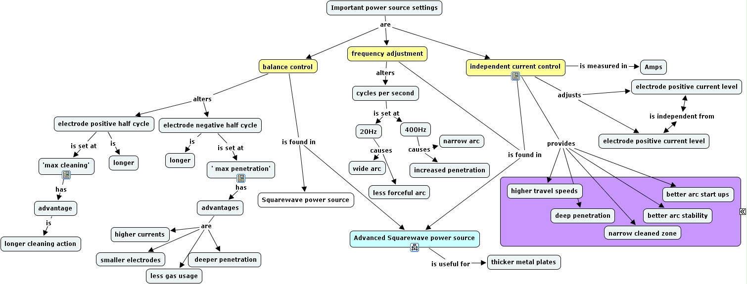
Important power source settings are balance control, Important power source settings are independent current control, Important power source settings are frequency adjustment, independent current control provides higher travel speeds, independent current control provides better arc stability, independent current control provides deep penetration, independent current control provides better arc start ups, independent current control provides narrow cleaned zone, 20Hz causes less forceful arc, 20Hz causes wide arc, independent current control is found in Advanced Squarewave power source, ' max penetration' has advantages, balance control alters electrode positive half cycle, balance control alters electrode negative half cycle, electrode positive half cycle is set at 'max cleaning', Advanced Squarewave power source is useful for thicker metal plates, cycles per second is set at 20Hz, cycles per second is set at 400Hz, electrode negative half cycle is longer, 'max cleaning' has advantage, 400Hz causes increased penetration, 400Hz causes narrow arc, independent current control adjusts electrode positive current level, independent current control adjusts electrode positive current level, independent current control is measured in Amps, electrode positive current level is independent from electrode positive current level, electrode negative half cycle is set at ' max penetration', frequency adjustment alters cycles per second, electrode positive half cycle is longer, advantages are higher currents, advantages are smaller electrodes, advantages are less gas usage, advantages are deeper penetration, balance control is found in Advanced Squarewave power source, balance control is found in Squarewave power source, frequency adjustment is found in Advanced Squarewave power source, advantage is longer cleaning action