Warning:
JavaScript is turned OFF. None of the links on this page will work until it is reactivated.
If you need help turning JavaScript On, click here.
The Concept Map you are trying to access has information related to:
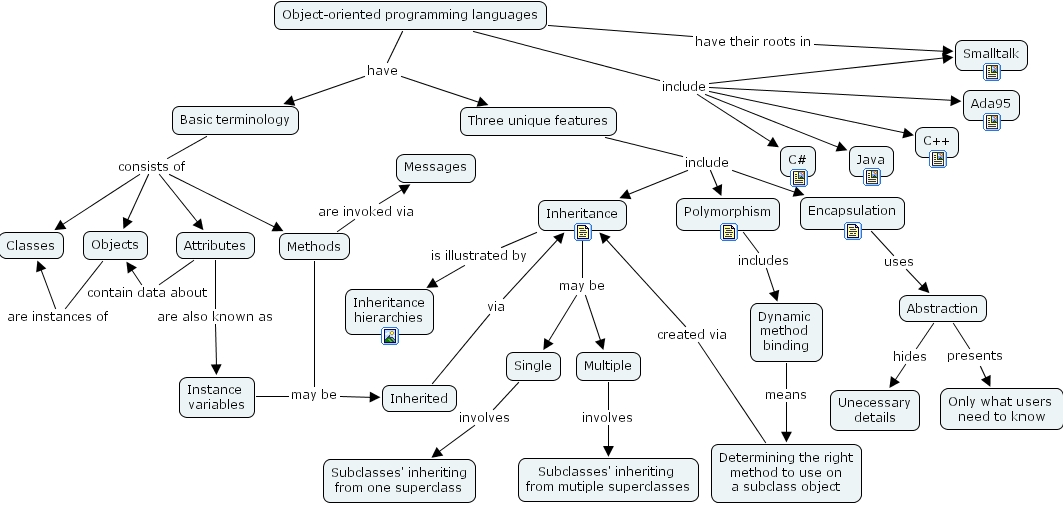
Inheritance is illustrated by Inheritance hierarchies, Methods are invoked via Messages, Basic terminology consists of Attributes, Basic terminology consists of Classes, Basic terminology consists of Objects, Basic terminology consists of Methods, Abstraction presents Only what users need to know, Abstraction hides Unecessary details, Objects are instances of Classes, Methods may be Inherited, Object-oriented programming languages include C++, Object-oriented programming languages include Ada95, Object-oriented programming languages include C#, Object-oriented programming languages include Java, Object-oriented programming languages include Smalltalk, Multiple involves Subclasses' inheriting from mutiple superclasses, Inherited via Inheritance, Three unique features include Inheritance, Three unique features include Encapsulation, Three unique features include Polymorphism, Polymorphism includes Dynamic method binding, Dynamic method binding means Determining the right method to use on a subclass object, Object-oriented programming languages have their roots in Smalltalk, Attributes are also known as Instance variables, Instance variables may be Inherited, Determining the right method to use on a subclass object created via Inheritance, Encapsulation uses Abstraction, Object-oriented programming languages have Basic terminology, Object-oriented programming languages have Three unique features, Attributes contain data about Objects, Single involves Subclasses' inheriting from one superclass, Inheritance may be Single, Inheritance may be Multiple