Warning:
JavaScript is turned OFF. None of the links on this page will work until it is reactivated.
If you need help turning JavaScript On, click here.
The Concept Map you are trying to access has information related to:
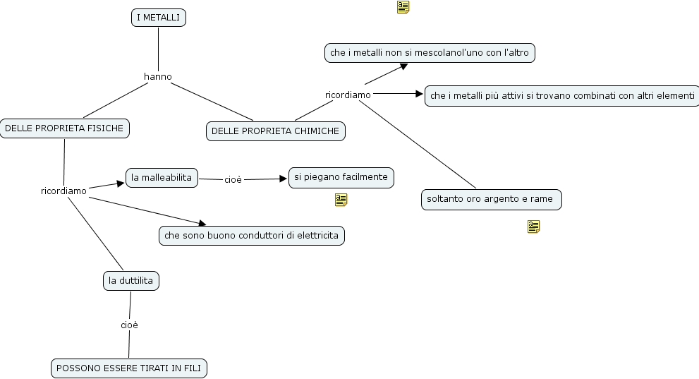
I METALLI hanno DELLE PROPRIETA CHIMICHE, I METALLI hanno DELLE PROPRIETA FISICHE, la malleabilita cio� si piegano facilmente, la duttilita cio� POSSONO ESSERE TIRATI IN FILI, DELLE PROPRIETA FISICHE ricordiamo che sono buono conduttori di elettricita, DELLE PROPRIETA FISICHE ricordiamo la malleabilita, DELLE PROPRIETA FISICHE ricordiamo la duttilita, DELLE PROPRIETA CHIMICHE ricordiamo che i metalli non si mescolanol'uno con l'altro, DELLE PROPRIETA CHIMICHE ricordiamo che i metalli pi� attivi si trovano combinati con altri elementi, DELLE PROPRIETA CHIMICHE ricordiamo soltanto oro argento e rame