Warning:
JavaScript is turned OFF. None of the links on this page will work until it is reactivated.
If you need help turning JavaScript On, click here.
The Concept Map you are trying to access has information related to:
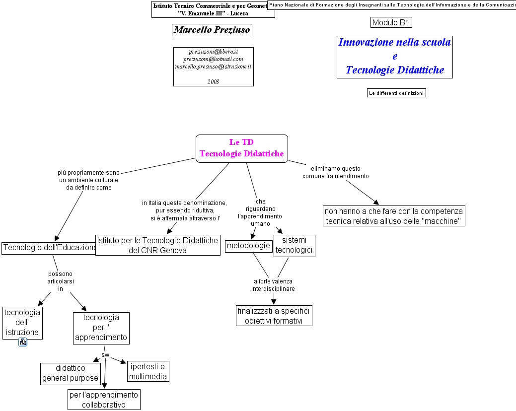
Tecnologie dell'Educazione possono articolarsi in tecnologia dell' istruzione, Tecnologie dell'Educazione possono articolarsi in tecnologia per l' apprendimento, sistemi tecnologici a forte valenza interdisciplinare finalizzzati a specifici obiettivi formativi, Le TD Tecnologie Didattiche che riguardano l'apprendimento umano metodologie, Le TD Tecnologie Didattiche che riguardano l'apprendimento umano sistemi tecnologici, Le TD Tecnologie Didattiche eliminamo questo comune fraintendimento non hanno a che fare con la competenza tecnica relativa all'uso delle "macchine", Le TD Tecnologie Didattiche in Italia questa denominazione, pur essendo riduttiva, si � affermata attraverso l' Istituto per le Tecnologie Didattiche del CNR Genova, tecnologia per l' apprendimento sw ipertesti e multimedia, tecnologia per l' apprendimento sw didattico general purpose, tecnologia per l' apprendimento sw per l'apprendimento collaborativo, Le TD Tecnologie Didattiche pi� propriamente sono un ambiente culturale da definire come Tecnologie dell'Educazione, metodologie a forte valenza interdisciplinare finalizzzati a specifici obiettivi formativi