Warning:
JavaScript is turned OFF. None of the links on this page will work until it is reactivated.
If you need help turning JavaScript On, click here.
The Concept Map you are trying to access has information related to:
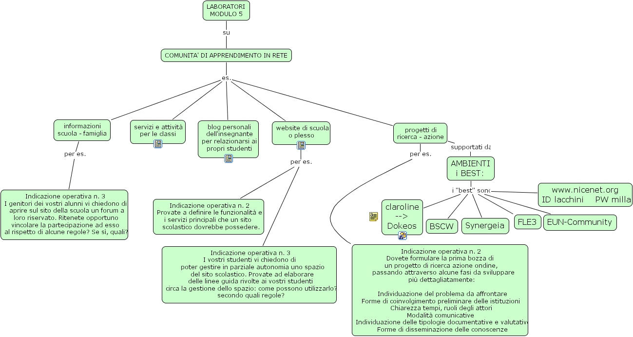
modulo5, indicazione operativa n. 2 dovete formulare la prima bozza di un progetto di ricerca azione ondine, passando attraverso alcune fasi da sviluppare pi� dettagliatamente individuazione del problema da affrontare forme di coinvolgimento preliminare delle istituzioni chiarezza tempi, ruoli degli attori modalit� comunicative individuazione delle tipologie documentative e valutative forme di disseminazione delle conoscenze, eun-community, indicazione operativa n. 3 i genitori dei vostri alunni vi chiedono di aprire sul sito della scuola un forum a loro riservato. ritenete opportuno vincolare la partecipazione ad esso al rispetto di alcune regole? se s�, quali?, laboratori modulo 5, blog personali dell'insegnante per relazionarsi ai propri studenti, ambienti i best , informazioni scuola - famiglia, comunita' di apprendimento in rete, website di scuola o plesso, indicazione operativa n. 3 i vostri studenti vi chiedono di poter gestire in parziale autonomia uno spazio del sito scolastico. provate ad elaborare delle linee guida rivolte ai vostri studenti circa la gestione dello spazio come possono utilizzarlo? secondo quali regole?, claroline -- dokeos, www.nicenet.org id lacchini pw milla, servizi e attivit� per le classi, progetti di ricerca - azione, indicazione operativa n. 2 provate a definire le funzionalit� e i servizi principali che un sito scolastico dovrebbe possedere., fle3, synergeia, bscw